-
AWS RDS vs EC2 차이점AWS 2022. 3. 5. 20:19반응형
AWS RDS란?
Amazon Relational Database Service의 약자로써 Amazon RDS라고 불립니다.
클라우드에서 관계형 데이터베이스를 간편하게 설정, 운영 및 확장할 수 있습니다.
데이버베이스 인스턴스라고 불리는 가상 데이터베이스 환경을 제공합니다.
Amazon Aurora, PostgreSQL, MySQL, MariaDB, Oracle Database, SQL Server등 익숙한 데이버베이스 엔진을 선택할 수 있습니다.
RDS는 관계형 데이터베이스를 지원하지만 다음와 같은 다양한 데이터베이스를 선택하여 사용할 수 있습니다.

https://aws.amazon.com/ko/products/databases/ AWS EC2란?
Amazon Elastic Compute Cloud의 약자로써 Amazon EC2라고 불립니다.
클라우드에서 확장 가능 컴퓨팅 용량을 제공합니다.
인스턴스라고 불리는 가상 컴퓨팅 환경을 제공합니다.
즉, 우리가 AWS에 돈을 내고 가상의 컴퓨터를 빌린다 라고 생각할 수 있습니다.
직접 하드웨어를 구매하는 대신에 EC2를 이용함으로써 CPU, 메모리 등을 확장 축소할 수 있습니다.
예를 들어 직접 어떤 성능의 컴퓨터를 구매(하드웨어를 사용하여)하여 웹서버를 돌리고 있습니다.
갑자기 나의 서비스가 너무 잘되서 사용자들이 너무 많이 접속해서 웹서버가 자꾸 다운됩니다.
이런 경우에 성능이 더 좋은 CPU나 메모리를 구매해서 교체해야 합니다.
만약에 EC2를 이용하여 웹서버를 돌리고 있을 경우에는 단지 더 좋은 CPU, 메모리를 선택하여 사용할 수 있습니다.
RDS 사용 VS EC2에 데이터베이스 직접 설치
우리는 RDS를 통하여 데이터베이스를 사용할 수도 있고, EC2에 직접 데이터베이스를 설치해서 사용할 수도 있습니다.
두 옵션 모두 VPC 보안 환경에서 데이터베이스를 구축할 수 있으며 확장성이 뛰어납니다.
자체 데이터베이스를 관리하는 대신 Amazon RDS를 사용하면 개발자의 관리 책임을 줄이거나 없앨 수 있습니다.
반면에 EC2는 데이터베이스에 대한 완벽한 제어와 유연성을 제공합니다.
AWS 문서에서 친절하게 RDS와 EC2 선택을 위한 지침서를 제공합니다.
SQL server 기능 및 운영 관리에서 AWS와 사용자 간의 책임 분담

https://docs.aws.amazon.com/prescriptive-guidance/latest/migration-sql-server/comparison.html On premises란 자체적으로 보유한 전산실 서버에 직접 설치해 운영하는 방식을 의미합니다.
이때는 사용자에게 모든 책임이 있습니다.
Amazon EC2를 사용하는 경우에는 OS 설치/ Sever 유지보수 / Rack and Stack / Power, HVAC, network를 책임집니다.
Rack and Stack이란?
서버 , 네트워크 장비, 라우터, 스위치, 냉각 장치 등을 포함한 기업 IT 및 컴퓨터 장비의 조립 및 배포 프로세스를 의미합니다.
HVAC란?
heating, ventilation & air conditioning의 약자로 난방, 환기, 냉방등의 효율적인 제어를 의미합니다.
Amazon RDS를 사용하는 경우에는 AWS가 더 많은 책임을 가집니다.
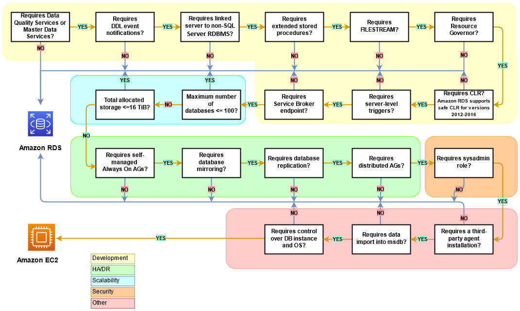
다음 다이어그램은 AWS EC2와 AWS RDS의 의사 결정 프로세스를 돕기 위해 사용됩니다.

https://docs.aws.amazon.com/prescriptive-guidance/latest/migration-sql-server/comparison.html AWS에서는 거의 웬만하면 RDS를 권장하는것 같습니다..
RDS 와 EC2의 비용 비교
성능 및 안정성, 편리성 측면에서 RDS가 좋지만 가격적인 측면을 선호한다면 EC2가 더 저렴합니다.
그래서 뭘 선택해야 할까요?
이런경우 RDS
나는 DB를 잘 모르고 디스크 프로비저닝, 버전 업데이트, 보안 패치, 자동 백업도 AWS에 맡기고 싶다.
운영/관리 인력이 없기에 코스트가 높아도 편하게 운영하고 싶다.
이런 경우 EC2
난 DB에 관해 잘 알고 DB, OS 등을 내 마음대로 정하고 튜닝하고 싶다.
DB 전문가가 있어서 백업, 리플리카 등을 구성하는데 어려움이 없다.
AWS RDS에서 지원하지 않는 DB를 사용하고 싶다.
EC2 컴퓨테이션 파워가 허락하는 한 최대한의 퍼포먼스를 끌어내고 싶다.
출처
https://docs.aws.amazon.com/ko_kr/AWSEC2/latest/UserGuide/concepts.html
Amazon EC2이란 무엇입니까? - Amazon Elastic Compute Cloud
이 페이지에 작업이 필요하다는 점을 알려 주셔서 감사합니다. 실망시켜 드려 죄송합니다. 잠깐 시간을 내어 설명서를 향상시킬 수 있는 방법에 대해 말씀해 주십시오.
docs.aws.amazon.com
https://aws.amazon.com/ko/products/databases/
AWS의 목적별 데이터베이스 | Amazon Web Services
사용 사례를 중심으로 특정 요구 사항에 적합한 고도로 확장 가능한 분산 애플리케이션을 구축할 수 있습니다. AWS는 관계형, 키-값, 문서, 인 메모리, 그래프, 시계열, 와이드 컬럼 및 원장 데이
aws.amazon.com
https://serverguy.com/comparison/pros-cons-rds-vs-ec2-mysql-aws/
Pros and Cons of 'RDS vs EC2' for MySQL with AWS
Find out Answer to the age old question, RDS vs EC2 and which is better for their MYSQL database requirements and which one you should use.
serverguy.com
https://docs.aws.amazon.com/prescriptive-guidance/latest/migration-sql-server/comparison.html
Choosing between Amazon EC2 and Amazon RDS - AWS Prescriptive Guidance
Choosing between Amazon EC2 and Amazon RDS Amazon EC2 and Amazon RDS offer unique benefits that may be beneficial for your specific use case. You have the flexibility to use one or both services for your SQL Server database, depending on your needs. This s
docs.aws.amazon.com
https://m.blog.naver.com/PostView.naver?isHttpsRedirect=true&blogId=sory1008&logNo=220952899770
[AWS] EC2 vs RDS vs Aurora 가격비교
개요DB관점에서의 가격 비교입니다. RDS와 EC2의 비슷한 스토리지를 비교할 경우 RDS가 EC2보...
blog.naver.com
RDS를 써야 하나요? EC2에 설치하면 안되나요? | 블로그 | 딩그르르
RDS를 써야 하나요? EC2에 설치하면 안되나요?
dingrr.com
'AWS' 카테고리의 다른 글
[AWS] AWS MediaConvert Jobtemplate Kotlin SDK 적용 (0) 2022.12.25 [AWS] MediaConvert createJob Kotlin SDK 적용 (0) 2022.12.24 [AWS] IAM이란? (0) 2022.12.18 [AWS] MediaConvert란? + 튜토리얼 (0) 2022.12.17 Amazon S3란? (0) 2022.03.12